BSS-ARM IoT Synchronization Workflow¶
Workflow Diagram¶

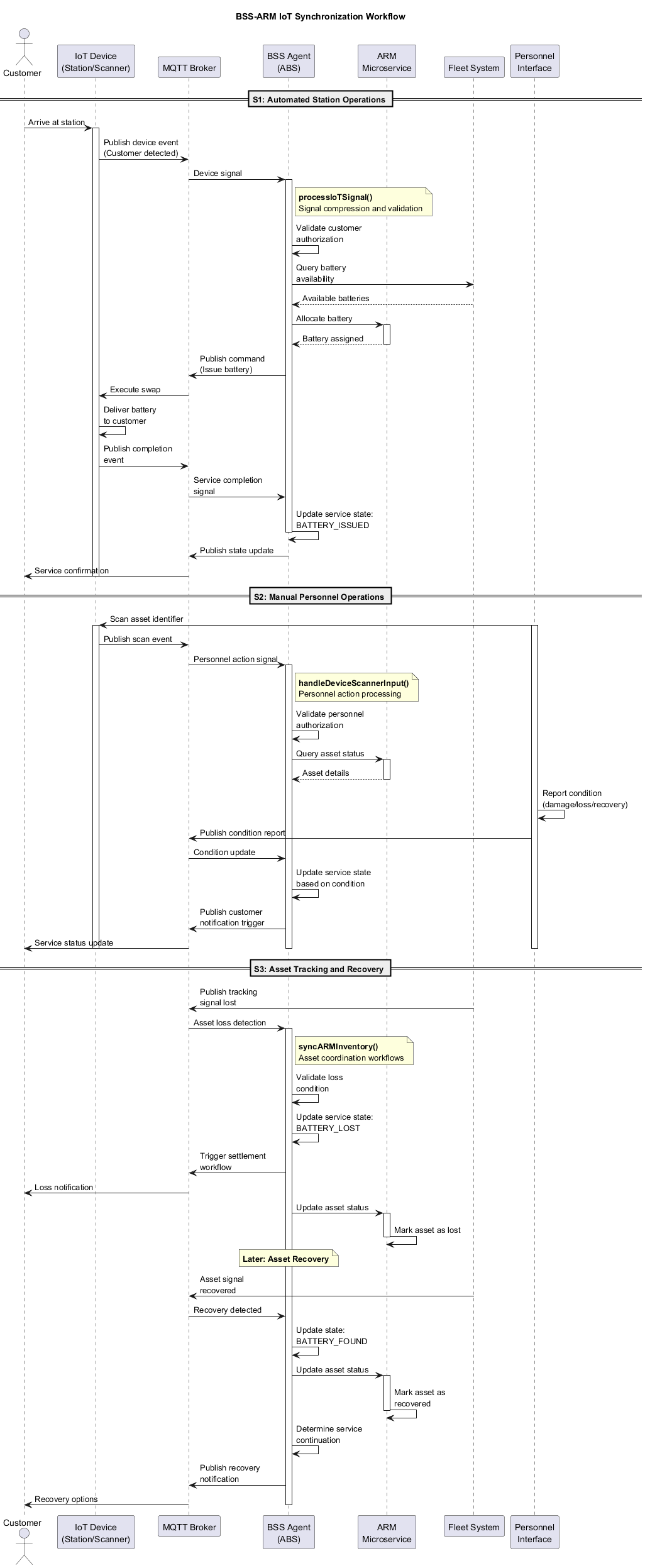
Complete sequence diagram showing the three IoT integration scenarios: S1 (Automated Station Operations), S2 (Manual Personnel Operations), and S3 (Asset Tracking and Recovery), with interactions between customers, IoT devices, BSS Agent, ARM, and fleet systems.
Business Intent¶
This workflow defines the business requirements for coordinating IoT device signals between BSS service operations and ARM asset management systems. The primary business objective is to maintain service state accuracy while ensuring asset visibility and operational flexibility.
Critical Business Requirements¶
Service Orchestration Through ABS¶
- All IoT events must flow through ABS as the central coordination point
- Service state changes must be triggered by validated IoT signals
- Asset management operations must align with service delivery requirements
- No direct system coupling between BSS and ARM operations
Operational Flexibility Requirements¶
- Support both automated station operations and manual personnel interventions
- Enable real-time asset tracking throughout service delivery
- Provide error recovery mechanisms for equipment failures
- Maintain service continuity during IoT connectivity issues
Signal Processing Requirements¶
- Convert complex IoT device data into simple service state changes
- Validate IoT signals before triggering service state transitions
- Compress multiple IoT events into fundamental business outcomes
- Isolate service logic from IoT implementation complexity
IoT Integration Business Scenarios¶
S1: Automated Station Operations¶
Business Objective: Enable seamless customer self-service through automated battery swap stations
Critical Business Requirements: - Customer authentication must be validated before service delivery - Battery allocation must align with customer service plan - Service completion must be confirmed through device signals - Failed transactions must trigger appropriate customer communication
Process Flow:
Customer arrives at station
↓ System validates customer authorization
↓ If authorized: Allocate available battery
↓ Confirm battery delivery to customer
↓ Update service state: BATTERY_ISSUED
↓ Begin service usage tracking
Validator Requirements: - Customer authorization validation - Battery availability confirmation - Service plan compliance check - Transaction completion verification
S2: Manual Personnel Operations¶
Business Objective: Support field personnel in managing service exceptions and asset recovery
Critical Business Requirements: - Personnel must be able to report asset damage or loss - Service exceptions must trigger appropriate customer notifications - Asset recovery must restore service availability - Personnel actions must be traceable for audit purposes
Process Flow:
Personnel discovers service issue
↓ Scan asset identifier for context
↓ Report actual condition (damage/loss/recovery)
↓ System validates personnel authorization
↓ Update service state based on condition
↓ Trigger customer communication workflow
Validator Requirements: - Personnel authorization validation - Asset identification verification - Condition assessment confirmation - Service impact determination
S3: Asset Tracking and Recovery¶
Business Objective: Maintain asset visibility and enable recovery of lost or stolen equipment
Critical Business Requirements: - Asset location must be tracked throughout service delivery - Loss detection must trigger immediate service state changes - Recovery actions must restore normal service operations - Insurance and compensation workflows must be coordinated
Process Flow:
Asset tracking signal lost
↓ Validate loss condition (timeout/GPS/manual report)
↓ Update service state: BATTERY_LOST
↓ Trigger settlement workflow
↓ If later recovered: Update state: BATTERY_FOUND
↓ Determine service continuation options
Validator Requirements: - Asset tracking signal validation - Loss condition confirmation - Recovery verification - Settlement workflow coordination
Service State Integration Requirements¶
State Transition Coordination¶
- IoT signals must map to fundamental service state changes
- Service states must remain independent of IoT implementation complexity
- State transitions must be validated before execution
- Error conditions must trigger appropriate recovery workflows
Asset Management Coordination¶
- Service delivery must coordinate with asset allocation systems
- Asset status must be synchronized with service requirements
- Inventory availability must influence service offering
- Asset recovery must restore service capability
Customer Communication Integration¶
- Service state changes must trigger customer notifications
- Error conditions must provide clear customer guidance
- Service completion must confirm customer satisfaction
- Exception handling must maintain customer trust
Agent Function Integration Notes¶
Technical implementation for the following business requirements should be handled in the BSS Agent code:
IoT Signal Processing Functions¶
serviceAgent.processIoTSignal()- Signal compression and validationserviceAgent.syncARMInventory()- Asset coordination workflowsserviceAgent.handleDeviceScannerInput()- Personnel action processing
Validator Array Implementation¶
- IoT signal validators following simplified pattern (check/signal format)
- Error handling validators for service exception scenarios
- Hub-spoke pattern compliance validators
MQTT Communication Patterns¶
- Device event topic subscriptions (call/return pattern)
- Personnel action topic subscriptions (emit/echo pattern)
- Service command publications (stat/meta pattern)
- Error notification publications
State Management Integration¶
- IoT event tracking in agent state
- Asset coordination status tracking
- Personnel override capability flags
- Signal compression result logging
Business Benefits¶
Operational Excellence¶
- Service Reliability: IoT integration ensures accurate service state tracking
- Asset Visibility: Real-time tracking enables proactive asset management
- Operational Flexibility: Support for both automated and manual operations
- Exception Handling: Structured processes for managing service disruptions
Customer Experience¶
- Seamless Self-Service: Automated stations provide instant service delivery
- Transparent Communication: Real-time updates on service status and issues
- Quick Recovery: Efficient processes for resolving service exceptions
- Service Continuity: Multiple pathways ensure service availability
Business Scalability¶
- Clean Architecture: Hub-spoke pattern supports system growth
- Performance Optimization: Signal compression maintains system responsiveness
- Standard Integration: Consistent patterns for adding new IoT devices
- Audit Capability: Complete traceability of service and asset events
This workflow ensures IoT device integration supports business objectives while maintaining service quality and operational efficiency.